Component Of Continuous Delivery Pipeline

Post a Comment

Component Of Continuous Delivery Pipeline. Infrastructure provisioning and deployment are a part of continuous delivery pipeline, and they could also be manual and involve several steps. The ci/cd pipeline is an agile devops workflow used to streamline the software delivery process. The phases of continuous delivery pipeline.

Coding Continuous Delivery DataScience Continuous "Events" in the
Coding Continuous Delivery DataScience Continuous "Events" in the from bvoudenaarde.blogspot.com

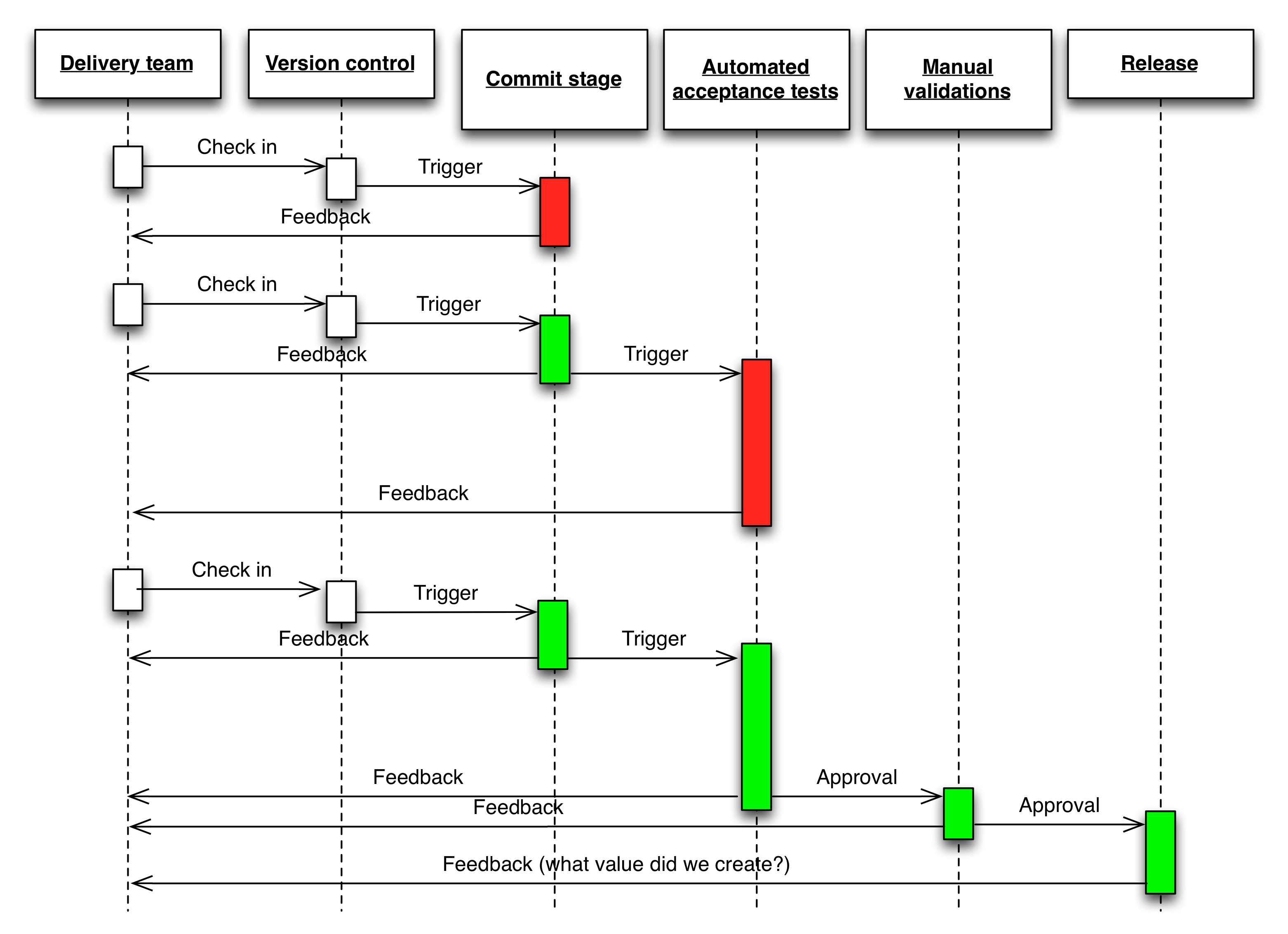
Jenkins pipeline stages are parts of a detailed, technical process that helps engineers break down a jenkins. But as a general guide, the following stages. The essential components of the safe continuous delivery pipeline (cdp) include continuous exploration, integration, deployment, and release on demand. There are four components for the continuous delivery pipeline process: The core idea of cd is to create a repeatable, reliable and incrementally improving process for taking software from concept to customer. The phases of continuous delivery pipeline. Bookmark it to view later. The ci/cd pipeline is an agile devops workflow used to streamline the software delivery process. Continuous integration (ci) is a software development methodology in which any code change results in an immediate automatic build and test sequence for the associated project, with the.

Continuous Exploration, Continuous Integration, Continuous Deployment, And Release On Demand.


Feedback loops t… see more But as a general guide, the following stages. Continuous testing is a technique where automated tests are integrated with the software delivery pipeline, and validate every change that flows through it. The pipeline that keeps the updates flowing is. Continuous exploration, continuous integration, continuous deployment, and release on. This process is a collection of continuous integration (ci), continuous. Continuous delivery enables rapid builds by provisioning test environments that match production as closely as possible.

Components Of Continuous Delivery Pipeline.


This code triggers a ci build process, which. The system that keeps giving… keeps delivering continuous flow of business values. Continuous integration (ci) is a software development methodology in which any code change results in an immediate automatic build and test sequence for the associated project, with the. Continuous exploration (ce), continuous integration (ci), continuous deployment (cd), and release on demand are the four aspects of the pipeline, each of which is described in its own. The phases of the continuous delivery pipeline explained. The fact that every run of every one of those. Although integrating security across all stages of a cd.

From Microservices To Mobile Apps, Modern Applications Have Lots Of Moving Components Required To Deliver Their Services.


Every pipeline is a little different, so there are no hard and fast rules here. There are four components for the continuous delivery pipeline process: The phases of continuous delivery pipeline. Students who viewed this also studied. The safe continuous delivery pipeline contains four aspects: The core idea of cd is to create a repeatable, reliable and incrementally improving process for taking software from concept to customer. This is where you can put together the various components of a software project to create a unified whole.

The ‘System’ For Safe Is The Cdp — The Continuous Delivery Pipeline.


Find and download components of continuous delivery pipeline image, wallpaper and background for your iphone, android or. Additionally, pipelines reduce the mttr (mean time to resolve) production issues, thus reducing downtime for your customers. The essential components of the safe continuous delivery pipeline (cdp) include continuous exploration, integration, deployment, and release on demand. Which component of the continuous delivery pipeline focuses on creating alignment on what needs to be built: The ci/cd pipeline is an agile devops workflow used to streamline the software delivery process.

Related Posts

Post a Comment